Document Classification
In dem Bereich Document Classification befinden sich alle Aktionen, die dafür zuständig sind, Dokumente anhand von Texten oder Bildern zu klassifizieren. Hierfür nutzt xSuite Bus die Software FPS Document Analysis. Diese Software liest die ihr zur Verfügung gestellten Dokumente aus und klassifiziert sie in vorher konfigurierte Kategorien und/oder Klassen.
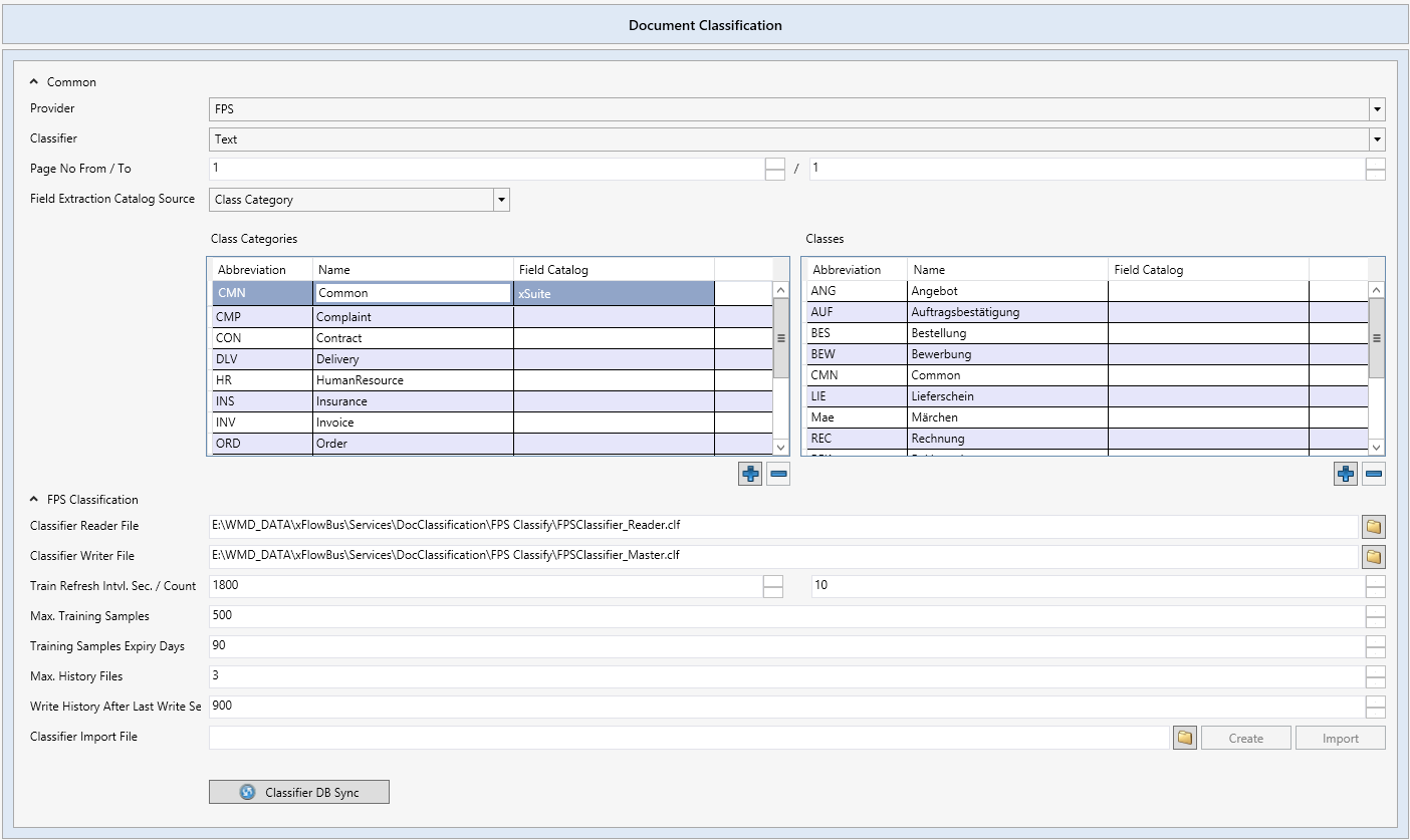
Die folgenden Einstellungen stehen dem Administrator für die Konfiguration der Document-Classification-Aktionen zur Verfügung.
![]() |
Parameter | Beschreibung |
|---|---|
Provider | Anbieter der Datenklassifikation. Im Moment steht als Provider (Anbieter) der Klassifikationslösung nur |
Classifier | Art der Klassifizierung, die von FPS genutzt werden soll. Zur Auswahl stehen |
Page No From / To | Hier kann angegeben werden, welche Seite/Seiten (Von Seite .../Bis zur Seite...) für die Klassifizierung genutzt werden sollen. Im Standard wird nur die erste Seite klassifiziert, um die Verarbeitungsdauer der Datenextraktion gering zu halten. |
Field Extraction Catalog Source | In diesem Bereich kann eingestellt werden, in welcher Art die Klassifizierung Dokumente unterscheiden soll. Dokumente können in einer Kategorie, einer Klasse oder einer Kombination aus Kategorie und Klasse unterschieden werden. |
FPS Classification | Unter diesem Punkt werden alle Einstellungen zur Klassifizierungssoftware vorgenommen. |
Classifier Reader File | Pfad der Datei, die zum Trainieren der Klassifizierungslösung genutzt wird. Im Standard liegt die Datei unter: |
Classifier Writer File | Pfad der Datei, die alle trainierten Klassen enthält. Im Standard liegt die Datei unter: |
Train Refresh Intvl. Sec. | Nach Verstreichen der hier angegebenen Sekunden werden die Trainings von der Master- in die Reader-Datei übernommen. Dieser Prozess aktiviert die Trainings. |
Train Refresh Count | Hier wird die Anzahl der Trainings eingetragen, die von xSuite Bus vorgehalten werden soll, bis die Trainings in den Klassifizierer gespeichert werden. Trainings werden also erst nach der Anzahl dieser Training wirksam, da sie erst dann FPS bekannt sind. |
Max. Training Samples | Die maximale Anzahl der vorgehaltenen Trainings je Dokumentenklasse. |
Training Samples Expiry Days | Gültigkeitszeitraum für die vorgehaltenen Trainings je Dokumentenklasse. Ältere Trainings werden gelöscht unter Beachtung der maximalen Anzahl der vorgehaltenen Trainingssamples. |
Max. History Files | xSuite Bus Prism speichert die Trainingsdateien in einem Backup zwischen, um im Fehlerfall auf dieses Backup zugreifen zu können. Hier wird eingestellt, wie viele Backup-Dateien von xSuite Bus angelegt werden sollen. |
Writer History After Last Write Se | Zeit in Sekunden, nach denen xSuite Bus eine Backup-Datei anlegt. |
Classifier Import File | Der Administrator hat die Möglichkeit, Kategorien und Klassen anzulegen und zu trainieren. Informationen zur Erstellung eines Trainings von Kategorien und Klassen finden Sie unter Klassifizierung in xSuite Bus und xSuite Mailroom. |
Classifier DB Sync | Komfortfunktion zum Übertragen von Kategorien und Klassen aus der Datenbank in eine Ordnerstruktur und XML-Datei, um diese später als Grundlage für ein Training zu nutzen. |
Klassifizierung in xSuite Bus und xSuite Mailroom
Die Lösung xSuite Mailroom ist der digitale Postkorb, der Dokumente aus unterschiedlichen Kanälen (E-Mail, ScanClient etc.) sammelt, welche dann über xSuite Bus klassifiziert werden. Nach der Klassifizierung werden die Dokumente dann aus dem xSuite Mailroom heraus an die weiterführende Systeme verteilt.
Damit den Dokumenten die korrekte Klasse zugewiesen werden kann, muss in xSuite Bus die entsprechende Klassifizierungsaktion, mit den zugehörigen Kategorien und Klassen, angelegt und konfiguriert werden. Danach müssen Beispieldokumente für das erste Training hinterlegt werden. Später können weitere Kategorien und Klassen hinzugefügt werden.
Klassen erstmalig anlegen
Hinweis
Für das erste Anlegen von Kategorien und Klassen hat die xSuite Group den folgenden Best Practice entworfen. Es wird in diesem Beispiel das Anlegen von Klassen und ihnen übergeordnete Kategorien ausgegangen.
Legen Sie in der Tabelle Class Categories Kategorien an.
Legen Sie in der Tabelle Classes Klassen an, die den Kategorien untergeordnet sind.
Speichern Sie das xSuite-Bus-Projekt.
➣ Die erstellten Kategorien und Klassen werden in den Datenbanktabellen angelegt.
Klicken Sie im Feld Classifier Import File auf den Button
und erstellen Sie eine Projektdatei ClassifierImport.xml.➣ Im selben Verzeichnis werden später die Ordner mit den Kategorien angelegt, unter denen dann die Ordner mit den Klassen angelegt werden.
Klicken Sie auf Create.
➣ Die Verzeichnisstruktur wird erstellt und die Datei
ClassifierImport.xmlwird gefüllt.Hinweis
In den Ordnern der Klassen können jetzt Beispieldateien für die einzelnen Klassen abgelegt werden. Diese werden zum ersten Trainieren herangezogen und bilden den Grundstamm an Trainings.
Klicken Sie auf Import, um einen Training-Import auszuführen.
➣ Die erstellte XML-Datei wird ausgelesen. Die XML-Datei zeigt, an welcher Stelle welche Trainingsdokumente hinterlegt sind.
Klicken Sie auf Start in diesem Dialog, um das Training zu starten.
➣ Die vorhandenen Dokumente werden eingelesen und den Klassen zugewiesen. Somit ist das Training abgeschlossen.
Klicken Sie auf den Button Classifier DB Sync, um das Training aus der Master-Datei in die Reader-Datei zu übernehmen.
Starten Sie die xSuite-Bus-Windows-Dienste neu, die für die Klassifizierung verantwortlich sind.
➤ Dokumente können nun klassifiziert werden.

Kategorien und Klassen erweitern
Erweitern Sie die Tabelle Class Categories um die gewünschte Kategorie.
Erweitern Sie die Tabelle Classes um die gewünschten Klassen.
Speichern Sie das xSuite-Bus-Projekt.
➣ Die Änderungen werden in die Datenbanktabellen übernommen.
Klicken Sie auf den Button Classifier DB Sync.
➣ Die neuen Kategorien und Klassen werden in die vorhandene XML-Datei eingetragen und die Ordner für die Kategorien und Klassen werden erstellt.
Laden Sie Beispiel-Dokumente in die neuen Ordner.
Klicken Sie auf Import, um einen Training-Import auszuführen.
➣ Die erstellte XML-Datei wird ausgelesen. Die XML-Datei zeigt, an welcher Stelle welche Trainingsdokumente hinterlegt sind.
Klicken Sie auf Start in diesem Dialog, um das Training zu starten.
➣ Die vorhandenen Dokumente werden eingelesen und den Klassen zugewiesen. Somit ist das Training abgeschlossen.
Klicken Sie auf den Button Classifier DB Sync, um das Training aus der Master-Datei in die Reader-Datei zu übernehmen.
Starten Sie die xSuite-Bus-Windows-Dienste neu, die für die Klassifizierung verantwortlich sind.
➤ Dokumente können nun klassifiziert werden.
Achtung
Sollte eine Kategorie falsch angelegt worden sein oder ist nicht mehr aktuell, kann diese aus der Tabelle Class Categories gelöscht werden. Dieses funktioniert aber nur, wenn alle ihr unterstellen Klassen aus der Tabelle Classes ebenfalls gelöscht sind.
